Izračun števila prehrane se izvede v 2. koraku Evidence prisotnosti. Izračun je odvisen od nastavitev, ki jih uredimo v nastavitvah Evidence prisotnosti.
Dostopamo preko Plače – Obračun plač zaposlenim – Evidenca prisotnosti – Evidenca prisotnosti in priprava obračuna oziroma preko Registracija prisotnosti – Evidenca prisotnosti – Evidenca prisotnosti in priprava obračuna.
Odpre se nam Evidenca prisotnosti, kjer izberemo Nastavitve.
Nastavitve prehrane urejamo na zavihku Splošno, v sekciji Prehrana in Potni nalogi.
V kolikor imamo vpisano povezavo na Šifro uporabnika OPN, se pri preračunu prehrane upoštevajo obračunane dnevnice.Primer: V mesecu zaposlenemu pripada 20 prehran. Na potnih nalogih zaposlenega so obračunane 3 prehrane. Pri preračunu podatkov v 2. koraku Evidence prisotnosti bo program preveril obračune v potnih nalogih in za obračun predlagal zgolj 17 prehran.
V kolikor imamo vpisano povezavo na Šifro uporabnika OPN, se pri preračunu prehrane upoštevajo obračunane dnevnice.
Primer: V mesecu zaposlenemu pripada 20 prehran. Na potnih nalogih zaposlenega so obračunane 3 prehrane. Pri preračunu podatkov v 2. koraku Evidence prisotnosti bo program preveril obračune v potnih nalogih in za obračun predlagal zgolj 17 prehran.
Pri izračunu števila prehran program v osnovi med prisotnost šteje tri dogodke registracije časa, in sicer prisotnost, malica in službena pot. Če želimo, da se v prisotnost upoštevajo drugi dogodki, moramo v programu urediti mesečni seštevek za prehrano.
V kolikor še nimamo urejene ustrezne šifre, je potrebno le-to dodati in urediti. V spodnjem, prikazanem primeru, se bo za izračun prehrane poleg rednega dela upoštevalo tudi delo od doma, strokovno izobraževanje in vsa dežurstva.
Imamo več možnosti izračuna prehrane, in sicer:
Ta način izračuna bo dodal prehrano za vsak dan prisotnosti, v primeru da je prisotnost trajala 4 ure ali več. V primeru, da je prisotnost trajala več kot 10 ur, se obračunajo tudi ure prehrane za vsako uro nad 8 ur.
Ustrezna nastavitev:
V tem primeru se prehrana izračuna za vse dni prisotnosti, tudi v primeru, da kvota 4 ur prisotnosti ni izpolnjena.
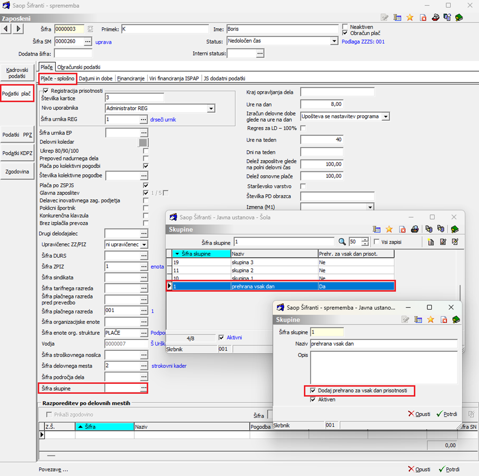
Zaposlenemu se torej prehrana izračuna ne glede na to koliko je prisotnost trajala. V tem primeru moramo poskrbeti, da zaposlene, ki se jim prehrana obračuna na ta način, umestimo v ustrezno skupino zaposlenih. Na šifri zaposlenega določimo Šifro skupine, ki ima aktivno Dodaj prehrano za vsak dan prisotnosti.
Dostopamo preko Šifra zaposlenega – zavihek Podatki plač – Plače-splošno – Šifra skupine.
Izračun prehrane:
Primer izračuna prehrane za vsak dan prisotnosti, kjer je prisotnost manj kot 4 ure. Podatki prikazani v Analiza – Priprava obračuna po dnevih v 3. koraku Evidence delovnega časa.
Ta način izračuna bo dodal dodatno prehrano za vsak dan prisotnosti, v primeru da je prisotnost trajala več kot 12 ur.
Primer izračuna prehrane za vsak dan prisotnosti, kjer je prisotnost več kot 12 ur. Podatki prikazani v Analiza – Priprava obračuna po dnevih v 3. koraku Evidence delovnega časa.
V tem načinu izračuna prehrane se upoštevajo vse ure rednega dela, ki jih določimo z mesečnim seštevkom. Skupno število opravljenih ur rednega dela v mesecu se deli z dnevno delovno obveznostjo zaposlenega.
V prikazanem primeru je zaposlenec v mesecu opravil 179,29 ur rednega dela, od tega 3,29 ure viškov. Njegova dnevna delovna obveznost je 8 ur.
Izračun prehrane: 179,29 / 8 = 22,41
Primer izračuna števila prehran, kjer se upošteva število opravljenih ur rednega dela in dnevna delovna obveznost zaposlenega. Podatki prikazani v Analiza – Priprava obračuna v 3. koraku Evidence delovnega časa.
V tem primeru se vsak dan zabeleži opravljene ure dela in jih primerja z dnevno delovno obveznostjo, nazadnje pa se seštejejo vse dnevne vrednosti. Primer izračuna je prikazan spodaj.
Primer izračuna števila prehran, kjer se vsak dan zabeleži opravljene ure dela in jih primerja z dnevno delovno obveznostjo, nazadnje pa se seštejejo vse dnevne vrednosti. Podatki prikazani v Analiza – Priprava obračuna v 3. koraku Evidence delovnega časa.
Video nasveti Saop Studio+
Fakturiranje v programu Saop
Plače in Kadrovska evidenca v programu Saop
BLOG: Kako pravilno knjižiti plačila in zapirati odprte postavke?
BLOG: Zakaj bolniški stalež ostaja ena večjih skrbi delodajalcev?
BLOG in PRIPOMOČEK ZA IZRAČUN: Delovna uspešnost v javnem sektorju
POSNETEK: mojINFO - vodja hitro potrjuje račune in druge dokumente